062. 2022 Winter Sweet 中
Fragrant Wintersweet blossoms at Longjing. Their delicate scent and naturally slender branches perfectly capture the essence of a quiet winter afternoon.
Record the down-to-earth trending technologies seen every week, and publish them here after screening. If you find it good, you can follow this weekly to get update notifications.
Front-End Technology
What’s Changing in Frontend for 2022?
https://www.zhihu.com/question/493891614
A timely discussion on the major shifts and technologies to watch as we head into the new year.
Core Principles for System Architecture
https://coolshell.cn/articles/21672.html
A classic piece from Chen Hao (Haoel) on the fundamental rules that should guide any robust system design.
Building Robust Apps with RxJS
https://zhuanlan.zhihu.com/p/451099107
How to use “anti-corrosion” strategies to insulate your frontend application from the inevitable changes in backend APIs.
Major Milestones for the Web in 2021
https://mp.weixin.qq.com/s/a46FrWQFmzKPLdQ5JU7Y6A
A summary of W3C’s progress over the past year. Honestly, I sometimes feel there’s a disconnect between these standards and the daily reality of frontend development in China.
Sharing Code Review Best Practices
https://mp.weixin.qq.com/s/pYu_BTuu09uTbyTvHwj-vA
A transcript on what makes for a good CR, common pitfalls, and how to build a healthy culture of peer review.
Trending Open Source
heti: Enhance the Typography of Chinese Web Content
https://sivan.github.io/heti/
English layout is one thing, but Chinese typography has its own unique aesthetic challenges. this library helps you get it right.

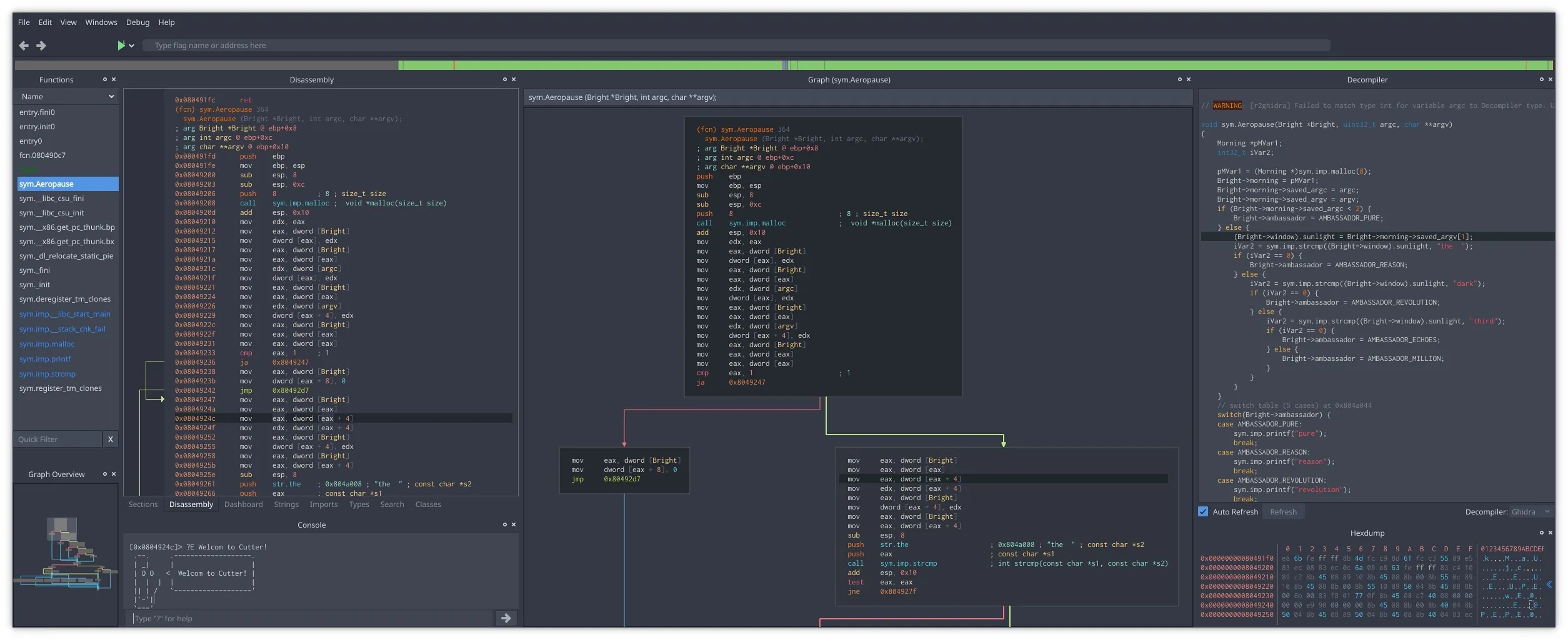
Cutter: A Modern Reverse Engineering Platform
https://github.com/rizinorg/cutter
Traditionally, RE tools have felt very dated. Cutter brings a modern, high-quality UI to the table while remaining incredibly powerful.

Deep Links: Generate Anchors for any Text on your Site
https://github.com/WesleyAC/deeplinks
A clever way to let users share links that point directly to specific highlighted text on any page.
HandShaker: Connecting Android and Mac
https://www.smartisan.com/apps/#/handshaker
It hasn’t been updated in a while, but it remains one of the best ways to bridge the gap between an Android phone and a Mac.
Just Looking Around
Lei Jun: My Ten Years as a Programmer
http://blog.sina.com.cn/s/blog_4b0e23c90100b2qf.html
I rediscovered this piece from 25 years ago. His definition of a great programmer—having a genuine love for code and being a bit of a perfectionist—still rings true.
Lei Jun: The “Fools” Journey with Yu Yongfu
Another post from the old blog. The language and communication back then felt so much more grounded and authentic than corporate comms today.
Why Not Just Remove the Laptop Camera?
A V2EX discussion about notches and bezels. Honestly, if it meant a better screen, I’d be perfectly fine with a laptop that didn’t have a built-in camera.
How the U.S. Built its Tech Dominance
A look at how a bottom-up culture can simultaneously produce mass anti-intellectualism and non-stop global innovation.